|
Documents à télécharger ____________________________________ |
|
|
Modalités d’acquisition d’un accord d’accueil
____________________________________
Chers collègues administrateurs, enseignants et doctorants, nous vous informons que l’acquisition d’un accord d’accueil peut se faire par les chemins suivants :
- Contacter les établissements partenaires de l’ESGEEO à l’étranger:
Istinye University of İstanbul - Groupe Industriel de Sidi Bendhiba Masra Mostaganem - Société Algérienne de Production d'Electricité Sonelgaz Boutlelis Oran - Société de Maintenance des Équipements Industriels Arzew (filiale Sonatrach) Oran - Compagnie Industrielle de Transport Algérien CITAL Oran . ... - Ecole Normale Supérieure d'Oran Ammour Ahmed -->http://www.ens-oran.dz/ - École nationale polytechnique d'Oran-Maurice Audin -ENPO- --> http://www.enp-oran.dz/ar - École Supérieure en Sciences Appliquées de Tlemcen -ESSAT- --> https://www.essa-tlemcen.dz/fr/ - Université Belhadj Bouchaib - Ain Temouchent --> https://www.univ-temouchent.edu.dz/ - Université Ibn Khaldoune - Tiaret --> https://www.univ-tiaret.dz/fr/ - Université Abou Bekr Belkaid - Tlemcen --> https://www.univ-tlemcen.dz/fr - Université des sciences et technologies Mohamed Boudiaf -USTO- --> https://www.univ-usto.dz/ - Université Oran1- Ahmed Ben Bella --> https://fsea.univ-oran1.dz/ - Université Ali Kafi - Tindouf İstanbul Nişantaşı University l’Ecole Nationale Supérieure d’Electricité et de Mécanique – Nancy-France Site web :https://ensem.univ-lorraine.fr/ Adresse :2 Av. de la Forêt de Haye, 54500 Vandœuvre-lès-Nancy, France _______________________________ Université d’Evry Val d’Essonne – Paris-France Site Web : https://www.univ-evry.fr/accueil.html Tel:01 69 47 70 26 Adresse : 23 Boulevard Francois Mitterrand 91025 Évry-Courcouronnes _______________________________

TÉL: +33(0)3 72 74 44 00
https://www.facebook.com/ensem.nancy
https://www.facebook.com/UnivEvry
- Contacter les établissements partenaires de l’ESGEEO nationaux pour nous faire profiter de leurs partenaires étrangers selon la dernière directive émise par le MESRS.
- Contacter les structures d’accueil à l’étranger à titre personnel.
Tout accord d’accueil doit porter la mention de la durée et de la période de stage
Nous vous informons aussi que les dossiers de demande de stage en format papier (demande et le plan de travail sont à imprimer de la plateforme après inscription) sont à déposer au niveau du :
- Service de suivit des activités de recherche et de la valorisation de ses résultats (DAPG) pour les enseignants et doctorants.
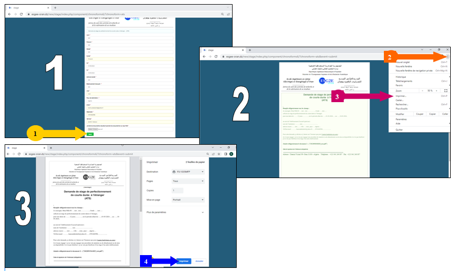
Guide de l'utilisation
_________________
Déposez votre candidature en ligne !
______________________________
Pour les Séjours Scientifiques de Haut Niveau à l’étranger (SSHN) : Professeurs, maîtres de conférences« A » et Maîtres de Conférences « B »,, peuvent bénéficier d’un séjour scientifique de haut niveau (SSHN) d’une durée de 07 a 15 jours au plus. ils doivent pour cela justifier : Au retour de formation : Le bénéficiaire devra remettre dans un délai de sept jours (07) : Dernier délais le 05/02/2026 à 22h00 Pour les stages de perfectionnement de courte durée (SPCD) au profit des Maîtres-assistants et des doctorants non-salariés : Les demandeurs suscités peuvent bénéficier d’un stage de perfectionnement d’une durée allant de 15 à 30 jours au plus, et doivent justifier de: Au retour de formation : Le bénéficiaire devra remettre dans un délai de sept jours (07) : Demande de stage de perfectionnement de courte durée à l’étranger (MAA) Pour les demandes de manifestations scientifiques (MS)d’une durée n’exédant pas 07 jours (ex : congé scientifique): Sont concernés les doctorants non-salariés, les maîtres assistants MAA, MCB, MCA et les Professeurs : Au retour de formation : Le bénéficiaire devra remettre dans un délai de sept jours (07) : Pour les demandes de stage de cours durée (SCD) au profit des ATS : Les personnels administratifs et techniques ayant au minimum un diplôme universitaire et la catégorie (10) et plus, peuvent bénéficier d’un seul stage de perfectionnement de courte durée (SCD) d’une durée variant de 7 à 10 jours. Ils doivent pour cela justifier : Au retour de formation : Le bénéficiaire devra remettre dans un délai de sept jours (07) : Dernier délais le 05/02/2026 à 22h00 Demande de stage de perfectionnement de courte durée à l’étranger يتم اختيار المؤسسة الجامعية المستقبلة في اطار اتفاقيات التعاون الدولي المبرمة من طرف المدرسة لا يسمح بالحركية قصيرة المدى في الخارج،من الصنف الببليوغرافي ،إلا فيما يخص المراكز الوثائقية و قواعد البيانات المتخصصة(مراكز التوثيق و المحفوظات المتخصصة)في المجالات التي تبقى تغطيتها ضئيلة جدا على المستوى الوطني،طبقا للمادة 2 من هذا القرار.
